Multisim and Ultiboard

cancel
Showing results for 
Search instead for 
Did you mean: 

Question about LVT22V10 PLD....

Solved!
Go to solution

Hello.

 

I want to try the PLD in Multisim.  I have some PLDs laying around and would like to first simulate them.  I use a program called WINCUPL to generate the .jed code.

 

 

I tried looking for a way to "program" Multisim's LVT22v10 with my .jed file but don't seem possible.

 

Is there a way to do this or the PLD is there just for footprint?

 

 

Thanks.

 

 

LVT22V10 in multisim

0 Kudos
Message 1 of 3
(4,830 Views)
Solution
Accepted by topic author mcrelectronica

Hello,

 

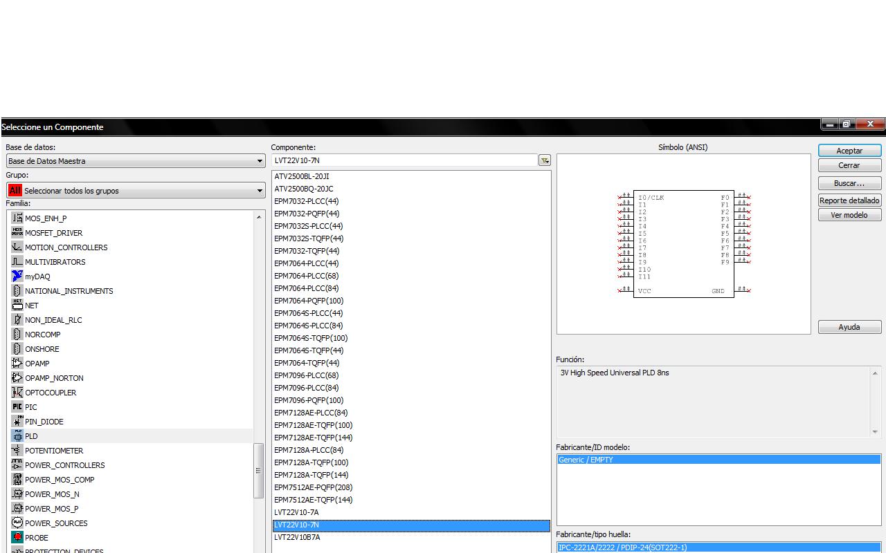
Yeah, see how the model section on the right says EMPTY? That's because there is no spice model asociated with the component. It is just a symbol/footprint. It was made for PCB layout design and as a symbol to place in a schematic, not for simulation.

 

Kind regards,

Miguel V
National Instruments
0 Kudos
Message 2 of 3
(4,799 Views)

Thanks. Hope that wasn't the case, but it is.

0 Kudos
Message 3 of 3
(4,795 Views)