Digital I/O

cancel
Showing results for 
Search instead for 
Did you mean: 

How to configure CLIP on the sbRIO-9627?

Hello! I am using sbRIO-9627 and trying to extend the Can bus and RS232 bus by using CLIP, but I have encountered a problem and have asked the details of the problem in the forum(How does the sbRIO-9627 extend more CAN buses and RS232 buses? - NI Community). I have since backed off and tried to extend the normal IOs using CLIP and designed a simple read/write experiment, hoping to use this to verify that my CLIP is working, and still encountered problems.


        First, the hardware connections are as follows:

                YiChenHai_1-1741348852464.png

        I connected DIO5 and DIO8 on the expansion card to verify the IO functionality by using DIO5 to write and DIO8 to read.

 

        I used two ways to do this:
                1. Direct RMC method, this method I successfully read and write, but this way seems to be unable to exemplify the CAN and serial port control core? (as below)

                        YiChenHai_4-1741348991284.png

 

 


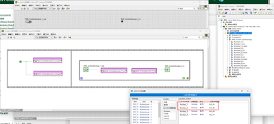
                2. CLIP method, read and write does not work, the following figure.

                        YiChenHai_3-1741348962455.png

 

Through the first method to rule out the hardware problem, this experiment proved that indeed my CLIP configuration method has a problem. My configuration flow is in this post(How does the sbRIO-9627 extend more CAN buses and RS232 buses? - NI Community), please help me to see how to configure CLIP method? Extremely grateful!

0 Kudos
Message 1 of 1
(361 Views)