LabVIEW

cancel
Showing results for 
Search instead for 
Did you mean: 

OPC UA connection to Festo CoDeSys PLC does not work

Hello Community,

 

Following problem:

 

I try to establish a connection via LabView (client side) to a Festo CoDeSys PLC (3.5 SP10).

When I try to connect there's always error code: "-356619" - 

errorcode.PNG

 

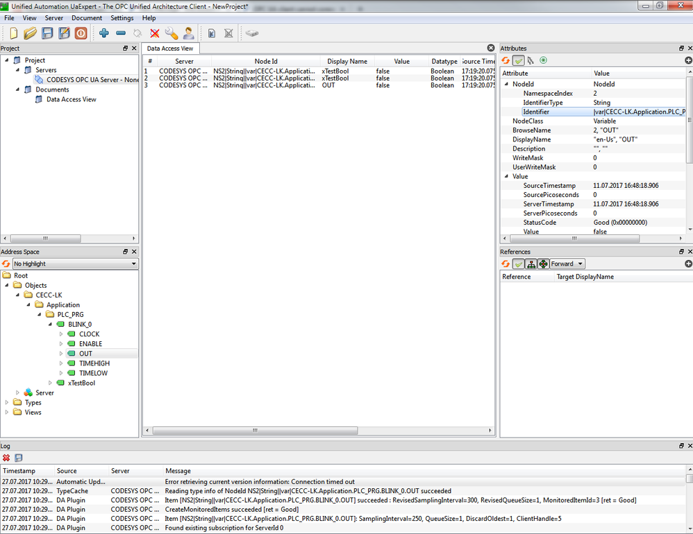
It is possible to access the server via UA Expert:

UAExpert.PNG

 

The .vi:

VI.PNG

 

Has anyone similar issues with CoDeSys PLC's or a solution for this problem?

 

Regards,

Christian Hartung

Message 1 of 8
(6,080 Views)

Hi,

 

I have  the same issue with LV2017 + LabVIEW OPC UA Toolkit!

Mauro

0 Kudos
Message 2 of 8
(5,828 Views)

Try to:

 

connect - read one tag - disconnect

 

Mauro

0 Kudos
Message 3 of 8
(5,826 Views)

I would suggest showing the code you have created for what you have tried but my first suggestion would be to make sure you have exchanged and trusted the server and client certificates which was not done in the original post.

Matt J | National Instruments | CLA
0 Kudos
Message 4 of 8
(5,819 Views)

Hello,

it should also work without an certificate. The certificate and encryption is just an option.

 

I have still the same problem.. Error: "-356619"

 

Best regards

Christian

 

Message 5 of 8
(5,586 Views)

I am not sure if you have seen this post.

 

https://knowledge.ni.com/KnowledgeArticleDetails?id=kA00Z000000kIlbSAE&l=en-US

 

I hope this helps,

Vijay

0 Kudos
Message 6 of 8
(5,282 Views)

Hello,

 

Have you been able to solve this issue in Labview 2017? I have the same problem with another PLC.

Thanks.

0 Kudos
Message 7 of 8
(5,100 Views)

This behavior is due to a known issue using the OPC UA toolkit to communicate with a third-party server, to solve this issue please update the OPC UA Toolkit to the 2018 version. For details refer this note

 

https://knowledge.ni.com/KnowledgeArticleDetails?id=kA00Z000000kIlbSAE&l=en-US

 

When I upgraded my version to 2018, all my issues resolved.

 

Thanks,

Vijay

0 Kudos
Message 8 of 8
(5,096 Views)