LabVIEW

cancel
Showing results for 
Search instead for 
Did you mean: 

How to read 32 bit depth .bmp image

Solved!
Go to solution

Please correct the highlighted errors and try again.

  • The file does not have a valid extension for an attachment. jpg,gif,txt,xls,vi,zip,doc,llb,pdf,png,seq,c,h,cpp,cs,vb,ini,gz,ctl,scr,ico,tar,z,uir,vit,wsp,tsw,rtf,lvproj,xctl,lvlib,cfg,ppt,pps,lks,spy,bld,lep,xlt,xltx,dot,dotx,docx,xlsx,cap,tui,csv,seproj,vip,ogp,vipc,ms10,ms11,ewprj,log,vix,lvprojx are the valid extensions.

This the error message  am getting when I am trying to upload the picture.

@nk
0 Kudos
Message 11 of 17
(1,546 Views)

@nk wrote:

Please correct the highlighted errors and try again.

  • The file does not have a valid extension for an attachment. jpg,gif,txt,xls,vi,zip,doc,llb,pdf,png,seq,c,h,cpp,cs,vb,ini,gz,ctl,scr,ico,tar,z,uir,vit,wsp,tsw,rtf,lvproj,xctl,lvlib,cfg,ppt,pps,lks,spy,bld,lep,xlt,xltx,dot,dotx,docx,xlsx,cap,tui,csv,seproj,vip,ogp,vipc,ms10,ms11,ewprj,log,vix,lvprojx are the valid extensions.

This the error message  am getting when I am trying to upload the picture.


Which is why someone suggested to "archive it, e.g. into ZIP or 7ZIP"

 

I'm guessing this isn't a BMP file at all and is a PNG.  Try using the Read PNG File.vi instead.

0 Kudos
Message 12 of 17
(1,537 Views)
pic
@nk
0 Kudos
Message 13 of 17
(1,518 Views)
0 Kudos
Message 14 of 17
(1,513 Views)
Solution
Accepted by topic author @nk

Actually It was not working with read PNG or BMP files but I have done it with using IMAQ create and IMAQ Read file .vi 

Thanks for your responses.

 

Capture.JPG

@nk
0 Kudos
Message 15 of 17
(1,507 Views)

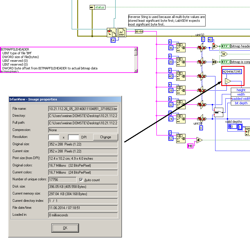
I do not think that your problem is/was a 32bit colour depth. I see 24bit depth. I think that the header of the BMP file is corrupt.

 

The http://asecuritysite.com/information/bmp site told me the following:

bmp analysis.png

which states enourmous image height at the 23-26th  header bytes.

Message 16 of 17
(1,497 Views)

@ghighuphu wrote:
[...] I think that the header of the BMP file is corrupt. [...]

@The header of @nk's pictures results in a counter overflow in one of "Read BMP File.vi"'s SubVis. You could do a work around like this:

0.PNG

Unfortunately, tthere's another issue which I narrow down to "Flip and Pad for Picture Control.vi". The effect look's like this:

1.PNG

 

If you bypass "Flip and Pad for Picture Control.vi" this results in the following image:

2.PNG

 

 

 

 

Regards,
Alex

 

Message 17 of 17
(1,483 Views)